Skip to main content

Commande : Mapper les E/S

Symbole: ac_icon_mapIO.png

Cette commande (catégorie "Composer") ouvre une boîte de dialogue pour définir le mappage entre les modules et E/S configuration.

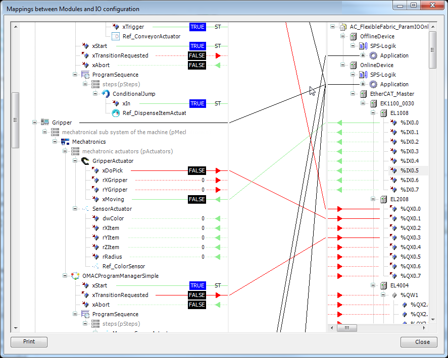
Figure 41. Dialogue: Mappage d'E/S
Dialogue: Mappage d'E/S


Sur le côté gauche de la boîte de dialogue, toutes les entrées et sorties des modules sont affichées dans une arborescence selon les arborescence des modules. Sur le côté droit se trouve la structure de l’arborescence des appareils.

Les connexions des modules de niveau supérieur aux applications sont établies en fonction des paramètres des modules de niveau supérieur. Cette connexion ne peut pas être modifiée dans cette boîte de dialogue.

Les entrées sont affichées avec une connexion verte et une flèche verte - les sorties sont affichées en rouge.

Les entrées ou sorties ouvertes (sans connexion) sont représentées par une ligne pointillée.

Dans le cas où une expression ST est mappée à l'entrée resp. sortie, la connexion sera affichée avec un "ST".

Les connexions entre modules et appareils ne sont possibles que d’entrée à entrée ou de sortie à sortie. De plus, les deux connexions doivent avoir un type de données compatible. Les connexions entre modules ne sont possibles que depuis les entrées vers les sorties et vice versa. Les connexions entre appareils ne sont pas possibles.

Pour créer une connexion, l'entrée ou la sortie ouverte doit être sélectionnée. Une épingle sélectionnée s'affiche avec un fond bleu. Les entrées et sorties sont connectées par glisser-déposer. Une cible de connexion valide ou non valide est indiquée par différents pointeurs de souris. Les connexions existantes seront supprimées si l'entrée ou la sortie est occupée.

Si un périphérique ou un module est réduit, la connexion sera dessinée en noir car il est possible que la direction des données ne puisse pas être déterminée.

S'il est davantage réduit (par exemple, le périphérique supérieur), les connexions seront également masquées. Ceci est fait pour améliorer la vue d'ensemble car l'épaisseur du trait peut être réduite dans la zone médiane.

Si une connexion sur le côté gauche ou droit est sélectionnée, le périphérique correspondant sera développé s'il est réduit.

Les flèches indiquent la direction des données. Un périphérique réduit affiche des flèches vertes et rouges si le périphérique utilise des entrées et des sorties. S'il n'y a que des entrées ou des sorties, le sens des données est également affiché.

En mode en ligne, les valeurs des paramètres sont affichées sur le côté gauche. Les valeurs ne peuvent pas être modifiées dans cette vue.

Avec un double-clic sur un module ou un appareil, l'objet correspondant s'ouvre dans l'éditeur.

Astuce

Les connexions peuvent également être établies au-delà des limites des applications !

Astuce

Si une instance de module est mappée au pool de POU, les lignes de connexion sont grisées. Dans cette situation, aucun mappage d'E/S ne peut être créé, mais les mappages existants peuvent être supprimés.

Imprimer: Cette commande permet d'imprimer les mappages d'E/S définis dans un style d'aperçu.